microsoft-access

Database Software Price Comparison

  • Basic Price Comparison Template For Excel Free Download Etsy
    Basic Price Comparison Template For Excel Free Download Etsy

    Basic Price Comparison Template For Excel Free Download Etsy - If the users plan to input the new data, they simply visit the cash out form by pressing the brand new button on the first form. From then on, this Database Software Price Comparison will show the next phase as seen on the picture above. Easily fill the all asked information up on this cost tracking access database and then the users can process the data if they just want to update it or this one of tracking expenses is able to be printed as well. Just in case they plan to cancel certain payment, they merely choose the cancel cash out button on the type of this expense access database. Overall, this expense database makes the companies work in efficient way in order to keep their own outcome report. In the light of this expense database usage, say forget about to chaos bill notes and welcome to the simplicity of working life.

  • Online Database Vendors Comparison Chart TeamDesk Vs
    Online Database Vendors Comparison Chart TeamDesk Vs

    Online Database Vendors Comparison Chart TeamDesk Vs - The main switchboard of this Database Software Price Comparison presents numerous general options which are enter/view members, enter/view other information, preview reports, and exit. Each selection on this membership database helps the users to easily access or edit some data input. How to create a membership database in access is going to tell then. When there is participant which will register, the users can simply add the mandatory details by clicking the enter/view members button which includes been formatted upon this membership database. Immediately after the proper execution has been filled in, the users just opt for the add and save button as demonstrated on the picture of invoice tracker above.

  • Best Spreadsheet Apps Complete Comparison Smartsheet
    Best Spreadsheet Apps Complete Comparison Smartsheet

    Best Spreadsheet Apps Complete Comparison Smartsheet - The look of this Database Software Price Comparison seen on the image above will be shown right after the aforementioned feature has been already opened. As displayed on the picture of this access 2013 membership database over, the form identifies all basic information owned by each member. This microsoft access membership database includes the member id given, the name comprising the first and the last one, not forgetting the full address which contains of each single detail such as city, postal code, and country. Furthermore, the type of this free access membership database this notices the personal contact and other description in terms of member administration like the type, date joined, also the member dues.

  • Pharmaceutical Pricing Database Tool With German Drug Prices
    Pharmaceutical Pricing Database Tool With German Drug Prices

    Pharmaceutical Pricing Database Tool With German Drug Prices - When you open Database Software Price Comparison, the appearance will turn to the picture of membership database software for nonprofits above. The info input on this membership database software free covers the details about committees’ id, name, and the job description. Then, the sort of this membership database freeware records all members involving in this committees, mentioning the names and the positions which are owned by every member. When it comes to preview reports, this membership access database has various types of reports which can be opened. This membership database owns the report connected to invoice, alphabetic member listing, committee members, listing by membership type, and outstanding balances. Additionally, this membership database gets the return to main switchboard which is often accessed easily.

  • Free Database Compare Free Download FreewareFiles
    Free Database Compare Free Download FreewareFiles

    Free Database Compare Free Download FreewareFiles - If the users intend to input the new data, they simply go to the cash out form by pressing the brand new button on the first form. After that, this Database Software Price Comparison will show the next step as seen on the picture above. Easily fill the all asked information through to this cost tracking access database and the users can process the info if they just want to update it or that one of tracking expenses has the ability to be printed aswell. Just in case they plan to cancel certain payment, they merely select the cancel cash out button on the kind of this expense access database. Overall, this expense database makes the firms work in efficient way in order to keep their own outcome report. In the light of this expense database usage, say forget about to chaos bill notes and welcome to the simplicity of working life.

  • Free Price Comparison Template For Excel
    Free Price Comparison Template For Excel

    Free Price Comparison Template For Excel - If the users plan to input the new data, they simply go to the cash out form by pressing the brand new button on the first form. From then on, this Database Software Price Comparison will show the next phase as seen on the picture above. Easily fill the all asked information up on this cost tracking access database and then the users can process the info if they just want to update it or this one of tracking expenses will be able to be printed aswell. Just in case they intend to cancel certain payment, they merely select the cancel cash out button on the type of this expense access database. Overall, this expense database makes the companies work in efficient way to keep their own outcome report. In the light of the expense database usage, say no more to chaos bill notes and welcome to the simplicity of working life.

  • Schema Compare For SQL Server XSQL Software
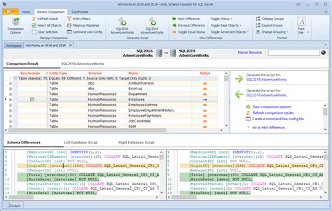
    Schema Compare For SQL Server XSQL Software

    Schema Compare For SQL Server XSQL Software - This Database Software Price Comparison generally has the function for tracking the actions happening in library which are borrowing and returning. This book library database has been designed to make the librarian’s duty seems like an easy thing do. This book library database is represented by some tables and this book library database is accessible to download.

  • Download SQL Server Comparison Tool
    Download SQL Server Comparison Tool

    Download SQL Server Comparison Tool - When you open Database Software Price Comparison, the looks will turn to the picture of membership database software for nonprofits above. The info input on this membership database software free covers the info on committees’ id, name, and the job description. Then, the kind of this membership database freeware records all members involving in this committees, mentioning the names and the positions which are owned by every member. In terms of preview reports, this membership access database has various types of reports which is often opened. This membership database owns the report linked to invoice, alphabetic member listing, committee members, listing by membership type, and outstanding balances. Additionally, this membership database has the go back to main switchboard which is often accessed easily.

  • Compare Database Free Download And Software Reviews
    Compare Database Free Download And Software Reviews

    Compare Database Free Download And Software Reviews - The Database Software Price Comparison supplies the report of borrowing activities and this free library book database covers the whole information as a conclusion. The report could be accessed right after the users select the book borrow report feature which includes been formatted previously. Later, the image as shown over will appear and tell the detailed data overall. All basic information in this book library database including the id, the member’s name, the title of books, the both date of borrow and return, not forgetting the status.

  • Vendor Comparison Spreadsheet Template Inspirational
    Vendor Comparison Spreadsheet Template Inspirational

    Vendor Comparison Spreadsheet Template Inspirational - This Database Software Price Comparison generally has the function for tracking the actions happening in library which are borrowing and returning. This book library database has been designed to make the librarian’s duty seems like a simple thing do. This book library database is represented by some tables which book library database is obtainable to download.



 

 


Back To Top